Stellar Migrator for MS Exchange Technician

A simple way to migrate mailboxes from one Exchange server to other

Stellar Migrator for MS Exchange Technician

Stellar Migrator for MS Exchange Technician Stellar Migrator for MS Exchange Technician is a proficient utility that assists users to seamlessly migrate mailboxes from one Exchange server to other. The exchange migrator also provides you an option to export mailboxes from the donor Exchange server to PST file, which can be directly imported into MS Outlook while keeping the original format intact.

  • Migrates complete user mailboxes to Recipient Exchange
  • Exports user mailboxes to PST on local system
  • Supports selective migration of mailboxes to PST format
  • Saves individual mail items in MSG, EML, HTML, RTF, PDF formats
  • Preview all mailbox items, such as email, contact, calendar, note, task, and attachment etc.

* Download the free trial version to preview the Mailbox items. To migrate the mailboxes, you need to purchase the license.


Product Description

Stellar Migrator for MS Exchange Technician is capable of migrating Exchange mailboxes from one MS Exchange server to other. This tool is embedded with various functionalities that are required to fulfill the migration needs of Exchange server while exporting mailboxes from one Exchange server known as Donor Exchange to a planned destination server known as Recipient Exchange, where all the mailboxes will be saved. This tool also facilitates you to Export all the mailboxes from Donor Exchange to PST format, which can be imported into MS Outlook directly without any doing any modifications in the original format of the content. To configure the software you must have and Impersonate User profiles on the Donor Exchange configured on the local system and an Administrator Profile on Recipient Exchange.


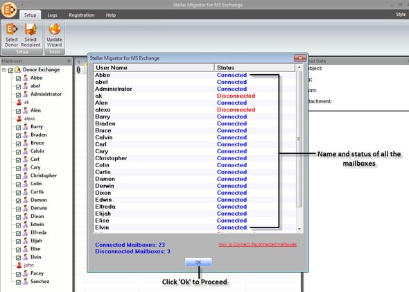
The software efficiently connects to the Donor Exchange server after entering required information such as Server URL, Impersonate User ID, and password to create connection, and perform scanning task smoothly and list all the available mailboxes along with their name and status (connected/disconnected) stored in the Donor Exchange Server. Except these migration and scanning options this powerful software also lets you preview content of all the listed mailbox items, such as emails, contacts, calendar, notes, tasks, attachments, etc.


When it comes to saving the previewed items, Stellar Migrator for MS Exchange Technician allows avails you multiple formats to save individual mail items in MSG, EML, HTML, PDF and RTF format. You can either save the individual mails in the given formats or Export the complete mailbox or selected folders to PST format on your local system and import it to MS Outlook. Additionally, you also have the option to migrate the listed mailboxes directly to another Exchange server (Recipient Exchange Server) directly by selecting the Admin Profile, you have configured on the local system along with the required credentials.

Free Download Buy Now

* Download the free trial version to preview the Mailbox items. To migrate the mailboxes, you need to purchase the license.

Why Choose Stellar

100%

SATISFIED CUSTOMERS

25+

YEARS OF EXPERIENCE

3M+

Customer Worldwide

5M+

Downloads

100+

AWARDS RECEIVED